Time:2023-07-18 Click:240
原文作者:Alex Nguyen
原文编译:深潮 TechFlow
Stacks 作为一个智能合约平台,可以让比特币用于去中心化应用和去中心化金融(DeFi),释放出数万亿潜在的比特币资本。在本文中,加密分析师 Alex Nguyen 将解释 Stacks 及其即将发布的 Nakamoto 版本,以及这为什么利好比特币。

Stacks 允许开发者构建使用真实比特币进行支付、抵押、代币、非同质化代币(NFT)、去中心化自治组织(DAO)等的 dApps。它通过扩展比特币的脚本功能,实现了去中心化金融(DeFi)、元宇宙、Web 3.0 和其他用例,同时尊重比特币的理念。
Stacks 的一些关键特性包括:
与比特币的无信任跨链桥;
一种新的 Clarity 编程语言,用于更安全的智能合约;
通过循环使用 BTC 能量的转移证明(PoX)达成共识;
紧密的比特币节点集成,以对 BTC 交易做出反应。
Stacks 通过以下技术实现了这一目标:
在比特币上记录数据,实现对 Stacks 活动的无信任验证;
一旦 Stacks 交易被 PoX 区块确认,继承比特币的安全性;
利用比特币的 UTXO 系统;
尊重比特币的货币政策。
Stacks 与比特币之间建立了一种共生关系:
比特币提供安全性、流动性和货币基础资产。
Stacks 使比特币资本能够在先进应用中发挥生产力。
下一个重要版本名为 Nakamoto,其中包括:
sBTC —— 一种无信任的去中心化双向锚定,将比特币流动性引入智能合约。
比特币的最终性 —— 一旦在 PoX 区块下确认,Stacks 交易将不可逆转。
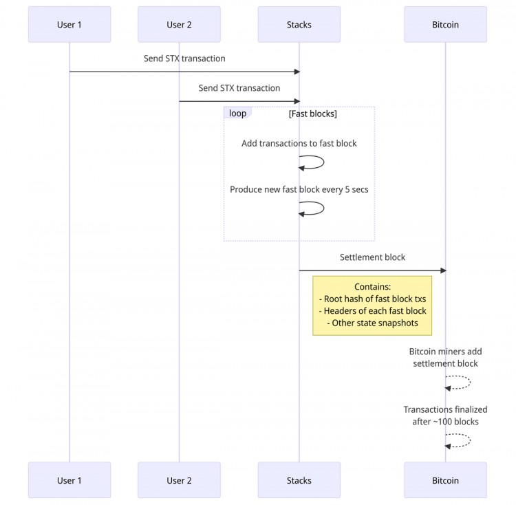
更快的区块 ——保持安全性的同时,每 5 秒产生一个区块。

sBTC 允许在 Stacks 上以去中心化的方式铸造一种可以 1: 1 兑换为实际比特币的资产。

sBTC 可以为以下用途释放出数万亿的资本:
在 DeFi 中使用比特币作为抵押品;
在去中心化交易所上进行无信任的比特币交易;
发行以比特币支持的稳定币和资产;
比特币支付通道。
比特币的最终性使得 Stacks 交易在确认后的约 100 个 PoX 区块内不可逆转,需要对比特币进行深度重组才能撤销。这使得 Stacks 交易不仅继承了 Stacks 的概率不可变性,还继承了比特币的安全性。

更快的约 5 秒区块大大提高了交易吞吐量,改善了 dApp 的响应能力,同时保持了比特币结算的安全性。

通过增强比特币的功能,同时深刻尊重 BTC 精神,Stacks Nakamoto 可以释放比特币在 Web 3.0 中的全部潜力。已经有数百个团队正在使用 Stacks 构建 dApps、代币、非同质化代币(NFT)、DeFi、DAO 等。
Stacks 与 Nakamoto 版本的发布将把比特币转变为开放元宇宙的基础结算层和储备资产,这个元宇宙是自主、抗审查、无信任且赋予个人权力的。